Network Requirements

This section details the networking and port requirements for SUSE Multi-Linux Manager.

IP forwarding will be enabled by containerized installation. This means SUSE Multi-Linux Manager Server and Proxies will behave as a router. This behavior is done by podman directly. Podman containers do not run if IP forwarding is disabled.

Consider achieving network isolation of the SUSE Multi-Linux Manager environment according to your policies.

1. Fully Qualified Domain Name (FQDN)

The SUSE Multi-Linux Manager server must resolve its FQDN correctly. If the FQDN cannot be resolved, it can cause serious problems in a number of different components.

For more information about configuring the hostname and DNS, see https://documentation.suse.com/sles/15-SP7/html/SLES-all/cha-network.html#sec-network-yast-change-host.

2. Hostname and IP Address

To ensure that the SUSE Multi-Linux Manager domain name can be resolved by its clients, both server and client machines must be connected to a working DNS server. You also need to ensure that reverse lookups are correctly configured.

For more information about setting up a DNS server, see https://documentation.suse.com/sles/15-SP7/html/SLES-all/cha-dns.html.

3. Reenable router advertisements

When the SUSE Multi-Linux Manager is installed using mgradm install podman or mgrpxy install podman, it sets up Podman which enables IPv4 and IPv6 forwarding. This is needed for communication from the outside of the container.

However, if your system previously had /proc/sys/net/ipv6/conf/eth0/accept_ra set to 1, it will stop using router advertisements. As a result, the routes are no longer obtained via router advertisements and the default IPv6 route is missing.

To recover correct functioning of the IPv6 routing, follow the procedure depending on whether:

  • server and proxy are based on 15 SP7 (without Network manager)

  • server and proxy are based on SL Micro 6.1} (with Network manager)

Procedure: Reenabling router advertisements without Network Manager
  1. Create a file in /etc/sysctl.d, for example 99-ipv6-ras.conf.

  2. Add the following parameter and value to the file:

    net.ipv6.conf.eth0.accept_ra = 2
  3. Reboot.

Network management is not working when you have no wicked.

Procedure: Reenabling router advertisements with Network Manager
  1. List your connections with nmcli connection show.

  2. Create or modify the file /etc/NetworkManager/system-connections/<name of connection>.nmconnection to add this setting:

    [ipv6]
    addr-gen-mode=eui64
  3. Reboot.

  4. The file should look similar to this:

    [connection]
    id=Wired connection 1
    type=ethernet
    interface-name=eth0
    
    [ethernet]
    
    [ipv4]
    dns-priority=20
    method=auto
    
    [ipv6]
    addr-gen-mode=eui64
    method=auto

4. Deployment behind HTTP or HTTPS OSI level 7 proxy

Some environments enforce internet access through a HTTP or HTTPS proxy. This could be a Squid server or similar. To allow the SUSE Multi-Linux Manager Server internet access in such configuration, you need to configure the following.

Procedure: Configuring HTTP or HTTPS OSI level 7 proxy
  1. For operating system internet access, modify /etc/sysconfig/proxy according to your needs:

    PROXY_ENABLED="no"
    HTTP_PROXY=""
    HTTPS_PROXY=""
    NO_PROXY="localhost, 127.0.0.1"
  2. For Podman container internet access, modify /etc/systemd/system/uyuni-server.service.d/custom.conf according to your needs. For example, set:

    [Service]
    Environment=TZ=Europe/Berlin
    Environment="PODMAN_EXTRA_ARGS="
    Environment="https_proxy=user:password@http://192.168.10.1:3128"
  3. For Java application internet access, modify /etc/rhn/rhn.conf according to your needs. On the container host, execute mgrctl term to open a command line inside the server container:

    1. Modify /etc/rhn/rhn.conf according to your needs. For example, set:

      # Use proxy FQDN, or FQDN:port
      server.satellite.http_proxy =
      server.satellite.http_proxy_username =
      server.satellite.http_proxy_password =
      # no_proxy is a comma seperated list
      server.satellite.no_proxy =
  4. On the container host, restart the server to enforce the new configuration:

    systemctl restart uyuni-server.service

5. Air-gapped Deployment

If you are on an internal network and do not have access to SUSE Customer Center, you can use an Air-gapped Deployment.

In a production environment, the SUSE Multi-Linux Manager Server and clients should always use a firewall. For a comprehensive list of the required ports, see Required Network Ports.

6. Required Network Ports

This section contains a comprehensive list of ports that are used for various communications within SUSE Multi-Linux Manager.

You will not need to open all of these ports. Some ports only need to be opened if you are using the service that requires them.

6.2. External Inbound Server Ports

External inbound ports must be opened to configure a firewall on the SUSE Multi-Linux Manager Server to protect the server from unauthorized access.

Opening these ports allows external network traffic to access the SUSE Multi-Linux Manager Server.

Table 1. External Port Requirements for SUSE Multi-Linux Manager Server
Port number Protocol Used By Notes

67

TCP/UDP

DHCP

Required only if clients are requesting IP addresses from the server.

69

TCP/UDP

TFTP

Required if server is used as a PXE server for automated client installation.

80

TCP

HTTP

Required temporarily for some bootstrap repositories and automated installations.

443

TCP

HTTPS

Serves the Web UI, client, and server and proxy (tftpsync) requests.

4505

TCP

salt

Required to accept communication requests from clients. The client initiates the connection, and it stays open to receive commands from the Salt master.

4506

TCP

salt

Required to accept communication requests from clients. The client initiates the connection, and it stays open to report results back to the Salt master.

5432

TCP

PostgreSQL

Required to access the reporting database.

5556

TCP

Prometheus

Required for scraping Taskomatic JMX metrics.

5557

TCP

Prometheus

Required for scraping Tomcat JMX metrics.

9100

TCP

Prometheus

Required for scraping Node exporter metrics.

9187

TCP

Prometheus

Required for scraping PostgreSQL metrics.

9800

TCP

Prometheus

Required for scraping Taskomatic metrics.

6.3. External Outbound Server Ports

External outbound ports must be opened to configure a firewall on the SUSE Multi-Linux Manager Server to restrict what the server can access.

Opening these ports allows network traffic from the SUSE Multi-Linux Manager Server to communicate with external services.

Table 2. External Port Requirements for SUSE Multi-Linux Manager Server
Port number Protocol Used By Notes

80

TCP

HTTP

Required for SUSE Customer Center. Port 80 is not used to serve the Web UI.

443

TCP

HTTPS

Required for SUSE Customer Center.

6.4. Internal Server Ports

Internal ports are used internally by the SUSE Multi-Linux Manager Server. Internal ports are only accessible from localhost.

In most cases, you will not need to adjust these ports.

Table 3. Internal Port Requirements for SUSE Multi-Linux Manager Server
Port number Notes

2828

Satellite-search API, used by the RHN application in Tomcat and Taskomatic.

2829

Taskomatic API, used by the RHN application in Tomcat.

8005

Tomcat shutdown port.

8009

Tomcat to Apache HTTPD (AJP).

8080

Tomcat to Apache HTTPD (HTTP).

9080

Salt-API, used by the RHN application in Tomcat and Taskomatic.

32000

Port for a TCP connection to the Java Virtual Machine (JVM) that runs Taskomatic and satellite-search.

Port 32768 and higher are used as ephemeral ports. These are most often used to receive TCP connections. When a TCP connection request is received, the sender will choose one of these ephemeral port numbers to match the destination port.

You can use this command to find out which ports are ephemeral ports:

cat /proc/sys/net/ipv4/ip_local_port_range

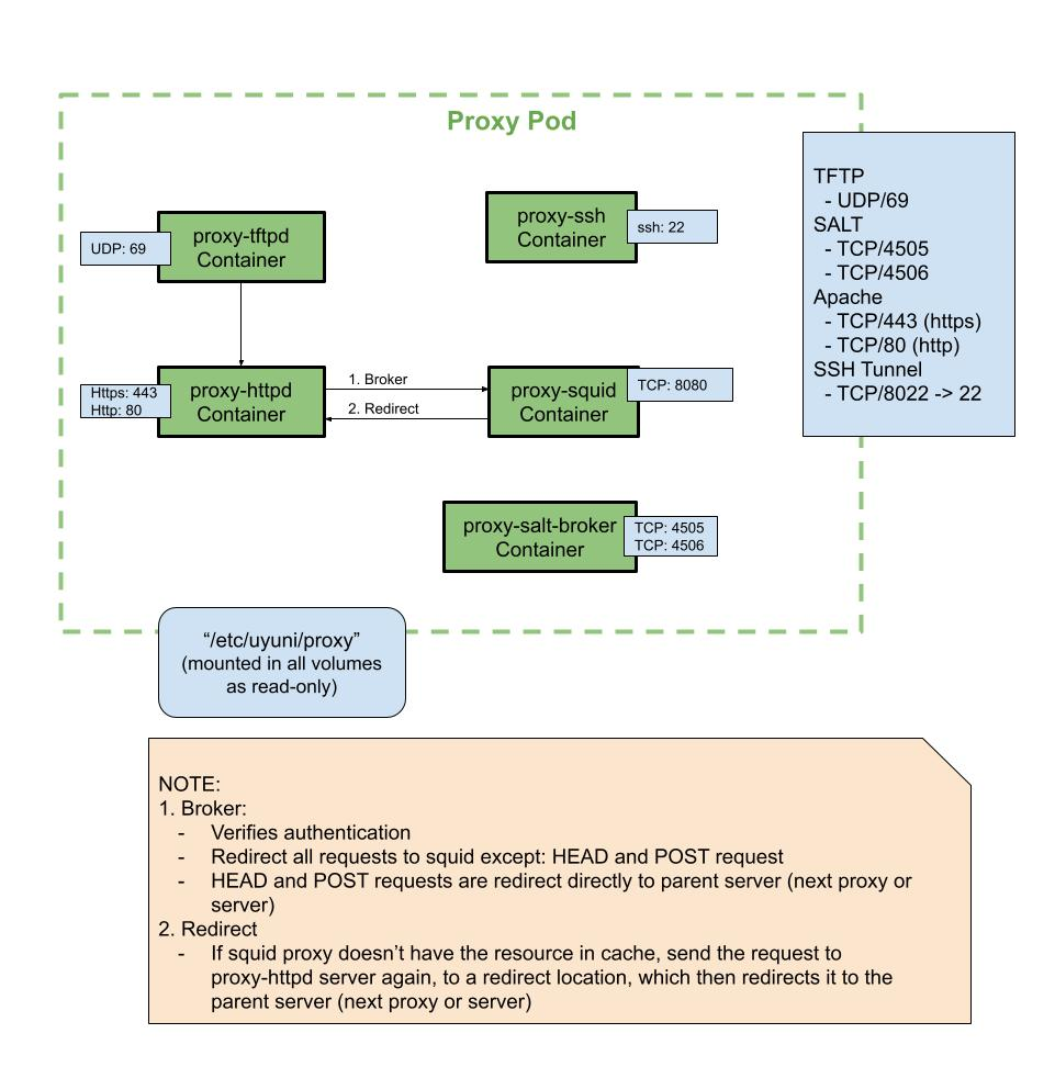
6.5. External Inbound Proxy Ports

External inbound ports must be opened to configure a firewall on the SUSE Multi-Linux Manager Proxy to protect the proxy from unauthorized access.

Opening these ports allows external network traffic to access the SUSE Multi-Linux Manager proxy.

Table 4. External Port Requirements for SUSE Multi-Linux Manager Proxy
Port number Protocol Used By Notes

22

Only required if the user wants to manage the proxy host with Salt SSH.

67

TCP/UDP

DHCP

Required only if clients are requesting IP addresses from the server.

69

TCP/UDP

TFTP

Required if the server is used as a PXE server for automated client installation.

443

TCP

HTTPS

Web UI, client, and server and proxy (tftpsync) requests.

4505

TCP

salt

Required to accept communication requests from clients. The client initiates the connection, and it stays open to receive commands from the Salt master.

4506

TCP

salt

Required to accept communication requests from clients. The client initiates the connection, and it stays open to report results back to the Salt master.

8022

Required for ssh-push and ssh-push-tunnel contact methods. Clients connected to the proxy initiate check in on the server and hop through to clients.

6.6. External Outbound Proxy Ports

External outbound ports must be opened to configure a firewall on the SUSE Multi-Linux Manager Proxy to restrict what the proxy can access.

Opening these ports allows network traffic from the SUSE Multi-Linux Manager Proxy to communicate with external services.

Table 5. External Port Requirements for SUSE Multi-Linux Manager Proxy
Port number Protocol Used By Notes

80

Used to reach the server.

443

TCP

HTTPS

Required for SUSE Customer Center.

4505

TCP

Salt

Required to connect to Salt master either directly or via proxy.

4506

TCP

Salt

Required to connect to Salt master either directly or via proxy.

6.7. External Client Ports

External client ports must be opened to configure a firewall between the SUSE Multi-Linux Manager Server and its clients.

In most cases, you will not need to adjust these ports.

Table 6. External Port Requirements for SUSE Multi-Linux Manager Clients
Port number Direction Protocol Notes

22

Inbound

SSH

Required for ssh-push and ssh-push-tunnel contact methods.

80

Outbound

Used to reach the server or proxy.

443

Outbound

Used to reach the server or proxy.

4505

Outbound

TCP

Required to connect to Salt master either directly or via proxy.

4506

Outbound

TCP

Required to connect to Salt master either directly or via proxy.

9090

Outbound

TCP

Required for Prometheus user interface.

9093

Outbound

TCP

Required for Prometheus alert manager.

9100

Outbound

TCP

Required for Prometheus node exporter.

9117

Outbound

TCP

Required for Prometheus Apache exporter.

9187

Outbound

TCP

Required for Prometheus PostgreSQL.

6.8. Required URLs

There are some URLs that SUSE Multi-Linux Manager must be able to access to register clients and perform updates. In most cases, allowing access to these URLs is sufficient:

  • scc.suse.com

  • updates.suse.com

  • installer-updates.suse.com

  • registry.suse.com

  • registry-storage.suse.com

  • registry-store.suse.com

  • opensuse.org

Additionally, you may need access to these URLs for non-SUSE products:

  • download.nvidia.com

  • public.dhe.ibm.com

  • nu.novell.com

You can find additional details on whitelisting the specified URLs and their associated IP addresses in this article: Accessing SUSE Customer Center and SUSE registry behind a firewall and/or through a proxy.

If you are using non-SUSE clients you might also need to allow access to other servers that provide specific packages for those operating systems. For example, if you have Ubuntu clients, you will need to be able to access the Ubuntu server.

For more information about troubleshooting firewall access for non-SUSE clients, see Troubleshooting Firewalls.