네트워크 요구사항

이 섹션에서는 SUSE Manager의 네트워크 및 포트 요구사항에 대한 자세한 설명을 제공합니다.

IP forwarding will be enabled by containerized installation. This means SUSE Manager Server and Proxies will behave as a router. This behavior is done by podman directly. Podman containers do not run if IP forwarding is disabled.

Consider achieving network isolation of the SUSE Manager environment according to your policies.

1. FQDN(정규화된 도메인 이름)

SUSE Manager 서버는 FQDN이 올바르게 확인되어야 합니다. FQDN을 확인할 수 없는 경우 여러 다른 구성 요소에서 심각한 문제가 발생할 수 있습니다.

호스트 이름 및 DNS 구성에 대한 자세한 내용은 https://documentation.suse.com/sles/15-SP6/html/SLES-all/cha-network.html#sec-network-yast-change-host에서 확인할 수 있습니다.

2. 호스트 이름 및 IP 주소

클라이언트가 SUSE Manager 도메인 이름을 올바르게 확인하도록 하려면, 서버 및 클라이언트 머신 모두 작동하는 DNS 서버에 연결되어야 합니다. 또한, 역방향 조회도 올바르게 구성되었는지 확인해야 합니다.

DNS 서버 설정에 대한 자세한 내용은 https://documentation.suse.com/sles/15-SP6/html/SLES-all/cha-dns.html에서 확인할 수 있습니다.

3. 라우터 알림 재활성화

When the SUSE Manager is installed using mgradm install podman or mgrpxy install podman, it sets up Podman which enables IPv4 and IPv6 forwarding. This is needed for communication from the outside of the container.

However, if your system previously had /proc/sys/net/ipv6/conf/eth0/accept_ra set to 1, it will stop using router advertisements. As a result, the routes are no longer obtained via router advertisements and the default IPv6 route is missing.

IPv6 라우팅이 올바르게 작동하도록 복원하려면 다음 절차를 따르십시오.

절차: 라우터 알림 재활성화
  1. Create a file in /etc/sysctl.d, for example 99-ipv6-ras.conf.

  2. 다음 파라미터와 값을 파일에 추가:

    net.ipv6.conf.eth0.accept_ra = 2
  3. 재부팅합니다.

Network management is not working when you have no wicked.

4. Deployment behind HTTP or HTTPS OSI level 7 proxy

Some environments enforce internet access through a HTTP or HTTPS proxy. This could be a Squid server or similar. To allow the SUSE Manager Server internet access in such configuration, you need to configure the following.

Procedure: Configuring HTTP or HTTPS OSI level 7 proxy
  1. For operating system internet access, modify /etc/sysconfig/proxy according to your needs:

    PROXY_ENABLED="no"
    HTTP_PROXY=""
    HTTPS_PROXY=""
    NO_PROXY="localhost, 127.0.0.1"
  2. For Podman container internet access, modify /etc/systemd/system/uyuni-server.service.d/custom.conf according to your needs. For example, set:

    [Service]
    Environment=TZ=Europe/Berlin
    Environment="PODMAN_EXTRA_ARGS="
    Environment="https_proxy=user:password@http://192.168.10.1:3128"
  3. For Java application internet access, modify /etc/rhn/rhn.conf according to your needs. On the container host, execute mgrctl term to open a command line inside the server container:

    1. 필요에 따라

      # Use proxy FQDN, or FQDN:port
      server.satellite.http_proxy =
      server.satellite.http_proxy_username =
      server.satellite.http_proxy_password =
      # no_proxy is a comma seperated list
      server.satellite.no_proxy =
  4. On the container host, restart the server to enforce the new configuration:

    systemctl restart uyuni-server.service

5. air-gapped 배포

내부 네트워크에 위치하고 SUSE Customer Center에 액세스할 수 없는 경우, air-gapped 배포를 사용할 수 있습니다.

In a production environment, the SUSE Manager Server and clients should always use a firewall. For a comprehensive list of the required ports, see 필수 네트워크 포트.

6. 필수 네트워크 포트

이 섹션에서는 SUSE Manager에서의 다양한 통신을 위해 사용되는 전체 포트 목록이 제공됩니다.

이러한 모든 포트를 열 필요는 없습니다. 사용 중인 서비스에 필요한 포트만 열면 됩니다.

6.2. 외부 인바운드 서버 포트

무단 액세스로부터 서버를 보호하려면 SUSE Manager 서버에서 외부 인바운드 포트를 열어 방화벽을 구성해야 합니다.

이러한 포트를 열면 외부 네트워크 트래픽이 SUSE Manager 서버에 액세스할 수 있습니다.

Table 1. SUSE Manager 서버의 외부 포트 요구사항
Port number Protocol Used By Notes

67

TCP/UDP

DHCP

Required only if clients are requesting IP addresses from the server.

69

TCP/UDP

TFTP

Required if server is used as a PXE server for automated client installation.

80

TCP

HTTP

Required temporarily for some bootstrap repositories and automated installations.

443

TCP

HTTPS

Serves the Web UI, client, and server and proxy (tftpsync) requests.

4505

TCP

salt

Required to accept communication requests from clients. The client initiates the connection, and it stays open to receive commands from the Salt master.

4506

TCP

salt

Required to accept communication requests from clients. The client initiates the connection, and it stays open to report results back to the Salt master.

5556

TCP

Prometheus

Required for scraping Taskomatic JMX metrics.

5557

TCP

Prometheus

Required for scraping Tomcat JMX metrics.

9100

TCP

Prometheus

Required for scraping Node exporter metrics.

9187

TCP

Prometheus

Required for scraping PostgreSQL metrics.

9800

TCP

Prometheus

Required for scraping Taskomatic metrics.

25151

TCP

Cobbler

6.3. 외부 아웃바운드 서버 포트

액세스할 수 있는 서버를 제한하려면 SUSE Manager 서버에서 외부 아웃바운드 포트를 열어 방화벽을 구성해야 합니다.

이러한 포트를 열면 SUSE Manager 서버로부터의 네트워크 트래픽이 외부 서비스와 통신할 수 있습니다.

Table 2. SUSE Manager 서버의 외부 포트 요구사항
Port number Protocol Used By Notes

80

TCP

HTTP

Required for SUSE Customer Center. Port 80 is not used to serve the Web UI.

443

TCP

HTTPS

Required for SUSE Customer Center.

25151

TCP

Cobbler

6.4. 내부 서버 포트

내부 포트는 SUSE Manager 서버에 의해 내부적으로 사용됩니다. 내부 포트는 localhost에서만 액세스할 수 있습니다.

대부분의 경우에는 이러한 포트를 조정할 필요가 없습니다.

Table 3. SUSE Manager 서버의 내부 포트 요구사항
포트 번호 참고

2828

Satellite-search API, Tomcat 및 Taskomatic의 RHN 애플리케이션에서 사용됩니다.

2829

Taskomatic API, Tomcat의 RHN 애플리케이션에서 사용됩니다.

8005

Tomcat 종료 포트입니다.

8009

Tomcat-Apache HTTPD(AJP)입니다.

8080

Tomcat-Apache HTTPD(HTTP)입니다.

9080

Salt-API, Tomcat 및 Taskomatic의 RHN 애플리케이션에서 사용됩니다.

25151

Cobbler의 XMLRPC API

32000

Taskomatic 및 satellite-search에서 실행되는 Java 가상 머신(JVM)으로의 TCP 연결을 위한 포트입니다.

32768 이상 포트는 사용 후 삭제 포트로 사용됩니다. 이러한 포트는 대부분 TCP 연결을 수신하기 위해 사용됩니다. TCP 연결 요청이 수신되면, 발신자가 이러한 사용 후 삭제 포트 번호 중 하나를 선택하여 대상 포트로 사용합니다.

다음 명령을 사용하여 임시 포트인 포트를 찾을 수 있습니다.

cat /proc/sys/net/ipv4/ip_local_port_range

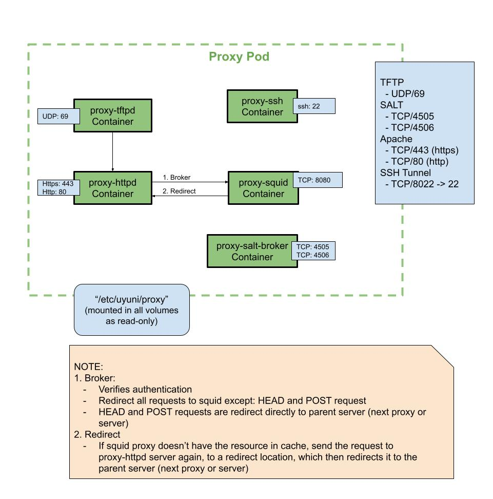
6.5. 외부 인바운드 프록시 포트

무단 액세스로부터 프록시를 보호하려면 SUSE Manager 프록시에서 외부 인바운드 포트를 열어 방화벽을 구성해야 합니다.

이러한 포트를 열면 외부 네트워크 트래픽이 SUSE Manager 프록시에 액세스할 수 있습니다.

Table 4. SUSE Manager 프록시의 외부 포트 요구사항
포트 번호 프로토콜 사용 대상 참고

22

사용자가 Salt SSH로 프록시 호스트를 관리하려는 경우에만 필요합니다.

67

TCP/UDP

DHCP

클라이언트가 서버의 IP 주소를 요청할 때만 필요합니다.

69

TCP/UDP

TFTP

자동 클라이언트 설치를 위해 서버가 PXE로 사용될 때 필요합니다.

443

TCP

HTTPS

Web UI, 클라이언트, 서버 및 프록시(tftpsync) 요청입니다.

4505

TCP

salt

클라이언트로부터의 통신 요청을 수락하기 위해 필요합니다. 클라이언트가 연결을 시작하며, Salt 마스터로부터 명령을 수신하기 위해 열려 있는 상태를 유지합니다.

4506

TCP

salt

클라이언트로부터의 통신 요청을 수락하기 위해 필요합니다. 클라이언트가 연결을 시작하며, Salt 마스터로 결과를 다시 보고하기 위해 열려 있는 상태를 유지합니다.

8022

ssh-push 및 ssh-push-tunnel 연락 방법에 필수적입니다. 프록시에 연결된 클라이언트는 서버에 체크인을 시작하고 클라이언트로 홉을 통해 이동합니다.

6.6. 외부 아웃바운드 프록시 포트

액세스할 수 있는 프록시를 제한하려면 SUSE Manager 프록시에서 외부 아웃바운드 포트를 열어 방화벽을 구성해야 합니다.

이러한 포트를 열면 SUSE Manager 프록시로부터의 네트워크 트래픽이 외부 서비스와 통신할 수 있습니다.

Table 5. SUSE Manager 프록시의 외부 포트 요구사항
Port number Protocol Used By Notes

80

Used to reach the server.

443

TCP

HTTPS

Required for SUSE Customer Center.

4505

TCP

Salt

Required to connect to Salt master either directly or via proxy.

4506

TCP

Salt

Required to connect to Salt master either directly or via proxy.

6.7. 외부 클라이언트 포트

SUSE Manager 서버와 클라이언트 사이에서 방화벽을 구성하려면 외부 클라이언트 포트가 열려 있어야 합니다.

대부분의 경우에는 이러한 포트를 조정할 필요가 없습니다.

Table 6. SUSE Manager 클라이언트의 외부 포트 요구사항
Port number Direction Protocol Notes

22

Inbound

SSH

Required for ssh-push and ssh-push-tunnel contact methods.

80

Outbound

Used to reach the server or proxy.

443

Outbound

Used to reach the server or proxy.

4505

Outbound

TCP

Required to connect to Salt master either directly or via proxy.

4506

Outbound

TCP

Required to connect to Salt master either directly or via proxy.

9090

Outbound

TCP

Required for Prometheus user interface.

9093

Outbound

TCP

Required for Prometheus alert manager.

9100

Outbound

TCP

Required for Prometheus node exporter.

9117

Outbound

TCP

Required for Prometheus Apache exporter.

9187

Outbound

TCP

Required for Prometheus PostgreSQL.

6.8. 필수 URL

SUSE Manager에서 클라이언트를 등록하고 업데이트를 수행하기 위해 액세스할 수 있어야 하는 URL이 몇 개 있습니다. 대부분의 경우에는 해당 URL에 대한 액세스를 허용하는 것으로 충분합니다.

  • scc.suse.com

  • updates.suse.com

  • installer-updates.suse.com

  • registry.suse.com

  • registry-storage.suse.com

  • opensuse.org

또한 SUSE 제품이 아닌 제품의 경우 다음 URL에 액세스해야 할 수도 있습니다.

  • download.nvidia.com

  • public.dhe.ibm.com

  • nu.novell.com

You can find additional details on whitelisting the specified URLs and their associated IP addresses in this article: Accessing SUSE Customer Center and SUSE registry behind a firewall and/or through a proxy.

SUSE 이외의 클라이언트를 사용하는 경우에는 해당 운영 체제용 특정 패키지를 제공하는 다른 서버에 대한 액세스도 허용해야 할 수 있습니다. 예를 들어, Ubuntu 클라이언트가 있는 경우 Ubuntu 서버에 액세스할 수 있어야 합니다.

SUSE 이외의 클라이언트에 대한 방화벽 액세스 문제 해결과 관련한 자세한 내용은 방화벽 문제 해결에서 확인할 수 있습니다.