网络要求

本节详细说明 SUSE Multi-Linux Manager 的网络和端口要求。

IP forwarding will be enabled by containerized installation. This means SUSE Multi-Linux Manager Server and Proxies will behave as a router. This behavior is done by podman directly. Podman containers do not run if IP forwarding is disabled.

您可以考虑根据您的策略实现 SUSE Multi-Linux Manager 环境的网络隔离。

有关详细信息,请参见 https://www.suse.com/support/kb/doc/?id=000020166

1. 完全限定的域名 (FQDN)

SUSE Multi-Linux Manager 服务器必须正确解析其 FQDN。如果无法解析 FQDN,可能会导致许多不同的组件出现严重问题。

2. 主机名和 IP 地址

为确保 SUSE Multi-Linux Manager 域名可由其客户端解析,服务器和客户端计算机都必须连接到一台正常工作的 DNS 服务器。还需要确保正确配置反向查找。

有关设置 DNS 服务器的详细信息,请参见 https://documentation.suse.com/sles/15-SP6/html/SLES-all/cha-dns.html

3. Reenable router advertisements

When the SUSE Multi-Linux Manager is installed using mgradm install podman or mgrpxy install podman, it sets up Podman which enables IPv4 and IPv6 forwarding. This is needed for communication from the outside of the container.

However, if your system previously had /proc/sys/net/ipv6/conf/eth0/accept_ra set to 1, it will stop using router advertisements. As a result, the routes are no longer obtained via router advertisements and the default IPv6 route is missing.

To recover correct functioning of the IPv6 routing, follow the procedure:

Procedure: Reenabling router advertisements
  1. Create a file in /etc/sysctl.d, for example 99-ipv6-ras.conf.

  2. Add the following parameter and value to the file:

    net.ipv6.conf.eth0.accept_ra = 2
  3. 重引导。

4. Deployment behind HTTP or HTTPS OSI level 7 proxy

Some environments enforce internet access through a HTTP or HTTPS proxy. This could be a Squid server or similar. To allow the SUSE Multi-Linux Manager Server internet access in such configuration, you need to configure the following.

Procedure: Configuring HTTP or HTTPS OSI level 7 proxy
  1. For operating system internet access, modify /etc/sysconfig/proxy according to your needs:

    PROXY_ENABLED="no"
    HTTP_PROXY=""
    HTTPS_PROXY=""
    NO_PROXY="localhost, 127.0.0.1"
  2. For Podman container internet access, modify /etc/systemd/system/uyuni-server.service.d/custom.conf according to your needs. For example, set:

    [Service]
    Environment=TZ=Europe/Berlin
    Environment="PODMAN_EXTRA_ARGS="
    Environment="https_proxy=user:password@http://192.168.10.1:3128"
  3. For Java application internet access, modify /etc/rhn/rhn.conf according to your needs. On the container host, execute mgrctl term to open a command line inside the server container:

    1. Modify /etc/rhn/rhn.conf according to your needs. For example, set:

      # Use proxy FQDN, or FQDN:port
      server.satellite.http_proxy =
      server.satellite.http_proxy_username =
      server.satellite.http_proxy_password =
      # no_proxy is a comma seperated list
      server.satellite.no_proxy =
  4. On the container host, restart the server to enforce the new configuration:

    systemctl restart uyuni-server.service

5. 物理隔离的部署

If you are on an internal network and do not have access to SUSE Customer Center, you can use an Air-gapped Deployment.

在生产环境中,SUSE Multi-Linux Manager 服务器和客户端始终应使用防火墙。有关所需端口的完整列表,请参见 所需的网络端口

6. 所需的网络端口

本节提供了 SUSE Multi-Linux Manager 中各种通讯使用的端口的综合列表。

您不需要打开所有这些端口。某些端口只有在您使用需要这些端口的服务时才需打开。

6.2. 外部入站服务器端口

必须打开外部入站端口,以在 SUSE Multi-Linux Manager 服务器上配置防火墙用于防范未经授权访问服务器。

打开这些端口将允许外部网络流量访问 SUSE Multi-Linux Manager 服务器。

Table 1. SUSE Multi-Linux Manager Server 的外部端口要求
Port number Protocol Used By Notes

67

TCP/UDP

DHCP

Required only if clients are requesting IP addresses from the server.

69

TCP/UDP

TFTP

Required if server is used as a PXE server for automated client installation.

80

TCP

HTTP

Required temporarily for some bootstrap repositories and automated installations.

443

TCP

HTTPS

Serves the Web UI, client, and server and proxy (tftpsync) requests.

4505

TCP

salt

Required to accept communication requests from clients. The client initiates the connection, and it stays open to receive commands from the Salt master.

4506

TCP

salt

Required to accept communication requests from clients. The client initiates the connection, and it stays open to report results back to the Salt master.

5432

TCP

PostgreSQL

Required to access the reporting database.

5556

TCP

Prometheus

Required for scraping Taskomatic JMX metrics.

5557

TCP

Prometheus

Required for scraping Tomcat JMX metrics.

9100

TCP

Prometheus

Required for scraping Node exporter metrics.

9187

TCP

Prometheus

Required for scraping PostgreSQL metrics.

9800

TCP

Prometheus

Required for scraping Taskomatic metrics.

25151

TCP

Cobbler

6.3. 外部出站服务器端口

必须打开外部出站端口,以在 SUSE Multi-Linux Manager 服务器上配置防火墙用于限制服务器可访问的内容。

打开这些端口将允许来自 SUSE Multi-Linux Manager 服务器的网络流量与外部服务通讯。

Table 2. SUSE Multi-Linux Manager Server 的外部端口要求
端口号 协议 使用方 备注

80

TCP

HTTP

SUSE Customer Center 需要此端口。 端口 80 不用于为 Web UI 传递数据。

443

TCP

HTTPS

SUSE Customer Center 需要此端口。

25151

TCP

Cobbler

6.4. 内部服务器端口

内部端口由 SUSE Multi-Linux Manager 服务器在内部使用。只能从 localhost 访问内部端口。

大多数情况下无需调整这些端口。

Table 3. SUSE Multi-Linux Manager Server 的内部端口要求
端口号 备注

2828

Satellite-search API,由 Tomcat 和 Taskomatic 中的 RHN 应用程序使用。

2829

Taskomatic API,由 Tomcat 中的 RHN 应用程序使用。

8005

Tomcat 关机端口。

8009

Tomcat 到 Apache HTTPD (AJP)。

8080

Tomcat 到 Apache HTTPD (HTTP)。

9080

Salt-API,由 Tomcat 和 Taskomatic 中的 RHN 应用程序使用。

25151

Cobbler 的 XMLRPC API

32000

与运行 Taskomatic 和 satellite-search 的 Java 虚拟机 (JVM) 建立 TCP 连接时使用此端口。

32768 和更高的端口用作临时端口。这些端口往往用于接收 TCP 连接。收到 TCP 连接请求后,发送方将选择其中一个临时端口号来与目标端口进行匹配。

可使用以下命令来确定哪些端口是临时端口:

cat /proc/sys/net/ipv4/ip_local_port_range

6.5. 外部入站代理端口

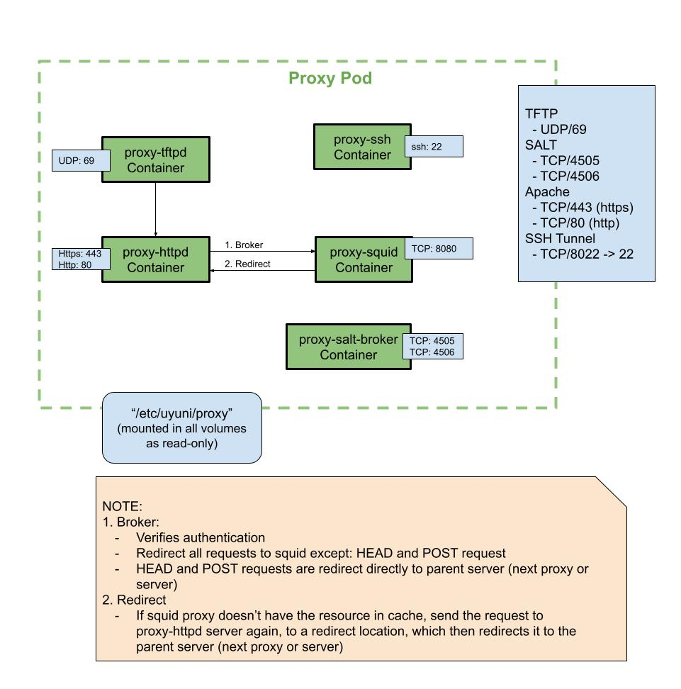
必须打开外部入站端口,以在 SUSE Multi-Linux Manager Proxy 上配置防火墙用于防范未经授权访问代理。

打开这些端口将允许外部网络流量访问 SUSE Multi-Linux Manager Proxy。

Table 4. SUSE Multi-Linux Manager Proxy 的外部端口要求
Port number Protocol Used By Notes

22

Only required if the user wants to manage the proxy host with Salt SSH.

67

TCP/UDP

DHCP

Required only if clients are requesting IP addresses from the server.

69

TCP/UDP

TFTP

Required if the server is used as a PXE server for automated client installation.

443

TCP

HTTPS

Web UI, client, and server and proxy (tftpsync) requests.

4505

TCP

salt

Required to accept communication requests from clients. The client initiates the connection, and it stays open to receive commands from the Salt master.

4506

TCP

salt

Required to accept communication requests from clients. The client initiates the connection, and it stays open to report results back to the Salt master.

8022

Required for ssh-push and ssh-push-tunnel contact methods. Clients connected to the proxy initiate check in on the server and hop through to clients.

6.6. 外部出站代理端口

必须打开外部出站端口,以在 SUSE Multi-Linux Manager Proxy 上配置防火墙用于限制代理可访问的内容。

打开这些端口将允许来自 SUSE Multi-Linux Manager Proxy 的网络流量与外部服务通讯。

Table 5. SUSE Multi-Linux Manager Proxy 的外部端口要求
Port number Protocol Used By Notes

80

Used to reach the server.

443

TCP

HTTPS

Required for SUSE Customer Center.

4505

TCP

Salt

Required to connect to Salt master either directly or via proxy.

4506

TCP

Salt

Required to connect to Salt master either directly or via proxy.

6.7. 外部客户端端口

必须打开外部客户端端口,以在 SUSE Multi-Linux Manager 服务器及其客户端之间配置防火墙。

大多数情况下无需调整这些端口。

Table 6. SUSE Multi-Linux Manager 客户端的外部端口要求
Port number Direction Protocol Notes

22

Inbound

SSH

Required for ssh-push and ssh-push-tunnel contact methods.

80

Outbound

Used to reach the server or proxy.

443

Outbound

Used to reach the server or proxy.

4505

Outbound

TCP

Required to connect to Salt master either directly or via proxy.

4506

Outbound

TCP

Required to connect to Salt master either directly or via proxy.

9090

Outbound

TCP

Required for Prometheus user interface.

9093

Outbound

TCP

Required for Prometheus alert manager.

9100

Outbound

TCP

Required for Prometheus node exporter.

9117

Outbound

TCP

Required for Prometheus Apache exporter.

9187

Outbound

TCP

Required for Prometheus PostgreSQL.

6.8. 所需的 URL

SUSE Multi-Linux Manager 必须能够访问某些 URL 才能注册客户端和执行更新。大多数情况下,允许访问以下 URL 便已足够:

  • scc.suse.com

  • updates.suse.com

  • installer-updates.suse.com

  • registry.suse.com

  • registry-storage.suse.com

您可以在以下文章中找到有关将指定 URL 及其关联 IP 地址列入白名单的更多详细信息:访问受防火墙和/或代理保护的 SUSE Customer Center 和 SUSE 注册表

如果您正在使用非 SUSE 客户端,则还可能需要允许访问为这些操作系统提供特定软件包的其他服务器。例如,如果您使用的是 Ubuntu 客户端,则需要能够访问 Ubuntu 服务器。

有关为非 SUSE 客户端排查防火墙访问权限问题的详细信息,请参见 防火墙查错