网络要求

本节详细说明 SUSE Multi-Linux Manager 的网络和端口要求。

IP 转发将通过容器化安装来实现。这意味着 SUSE Multi-Linux Manager 服务器和代理将充当路由器。此行为由 podman 直接完成。如果禁用 IP 转发,podman 容器将不会运行。

您可以考虑根据您的策略实现 SUSE Multi-Linux Manager 环境的网络隔离。

有关详细信息,请参见 https://www.suse.com/support/kb/doc/?id=000020166

1. 完全限定的域名 (FQDN)

SUSE Multi-Linux Manager 服务器必须正确解析其 FQDN。如果无法解析 FQDN,可能会导致许多不同的组件出现严重问题。

2. 主机名和 IP 地址

为确保 SUSE Multi-Linux Manager 域名可由其客户端解析,服务器和客户端计算机都必须连接到一台正常工作的 DNS 服务器。还需要确保正确配置反向查找。

有关设置 DNS 服务器的详细信息,请参见 https://documentation.suse.com/sles/15-SP7/html/SLES-all/cha-dns.html

3. 重新启用路由器通告

当使用 mgradm install podmanmgrpxy install podman 安装 SUSE Multi-Linux Manager 时,系统会设置 Podman,后者会启用 IPv4 和 IPv6 转发。这是容器与外部通信的必要条件。

然而,如果系统此前将 /proc/sys/net/ipv6/conf/eth0/accept_ra 设置为 1,则会停止使用路由器通告 (RA)。这将导致路由无法再通过 RA 获取,且默认 IPv6 路由将会缺失。

要恢复 IPv6 路由的正常功能,请根据以下场景执行相应步骤:

  • 服务器和代理基于 15 SP7(无 Network Manager)

  • server and proxy are based on SL Micro 6.2 (with Network manager)

过程:无 Network Manager 时重新启用路由器通告
  1. /etc/sysctl.d 中创建文件,例如 99-ipv6-ras.conf

  2. 向文件中添加以下参数和值:

    net.ipv6.conf.eth0.accept_ra = 2
  3. 重引导。

Network management is not working when you have no wicked.

过程:有 Network Manager 时重新启用路由器通告
  1. 使用 nmcli connection show 列出您的连接。

  2. 创建或修改文件 /etc/NetworkManager/system-connections/<name of connection>.nmconnection,添加以下设置:

    [ipv6]
    addr-gen-mode=eui64
  3. 重引导。

  4. 文件示例如下:

    [connection]
    id=Wired connection 1
    type=ethernet
    interface-name=eth0
    
    [ethernet]
    
    [ipv4]
    dns-priority=20
    method=auto
    
    [ipv6]
    addr-gen-mode=eui64
    method=auto

4. 在 HTTP 或 HTTPS OSI 七层代理后部署

有些环境强制要求通过 HTTP 或 HTTPS 代理(如 Squid 服务器或类似服务器)访问互联网。要在此类配置下允许 SUSE Multi-Linux Manager 服务器访问互联网,需进行以下配置。

过程:配置 HTTP 或 HTTPS OSI 七层代理
  1. 要进行操作系统互联网访问配置,请根据需求修改 /etc/sysconfig/proxy

    PROXY_ENABLED="no"
    HTTP_PROXY=""
    HTTPS_PROXY=""
    NO_PROXY="localhost, 127.0.0.1"
  2. 要进行 podman 容器互联网访问配置,请根据需求修改 /etc/systemd/system/uyuni-server.service.d/custom.conf。例如,设置以下内容:

    [Service]
    Environment=TZ=Europe/Berlin
    Environment="PODMAN_EXTRA_ARGS="
    Environment="https_proxy=user:password@http://192.168.10.1:3128"
  3. 要进行 Java 应用程序互联网访问配置,请根据需求修改 /etc/rhn/rhn.conf。在容器主机上,执行 mgrctl term 以打开服务器容器内的命令行:

    1. 修改 /etc/rhn/rhn.conf。例如,设置以下内容:

      # Use proxy FQDN, or FQDN:port
      server.satellite.http_proxy =
      server.satellite.http_proxy_username =
      server.satellite.http_proxy_password =
      # no_proxy is a comma separated list
      server.satellite.no_proxy =
  4. 在容器主机上,重启服务器以强制应用新配置:

    systemctl restart uyuni-server.service

5. 隔离的部署

如果您在内部网络中操作,无法访问 SUSE Customer Center,可以使用 隔离的部署

在生产环境中,SUSE Multi-Linux Manager 服务器和客户端始终应使用防火墙。有关所需端口的完整列表,请参见 所需的网络端口

6. 所需的网络端口

本节提供了 SUSE Multi-Linux Manager 中各种通信使用的端口的综合列表。

您不需要打开所有这些端口。某些端口只有在您使用需要这些端口的服务时才需打开。

6.2. 外部入站服务器端口

必须打开外部入站端口,以在 SUSE Multi-Linux Manager 服务器上配置防火墙用于防范未经授权访问服务器。

打开这些端口将允许外部网络流量访问 SUSE Multi-Linux Manager 服务器。

Table 1. SUSE Multi-Linux Manager Server 的外部端口要求
Port number Protocol Used By Notes

67

TCP/UDP

DHCP

Required only if clients are requesting IP addresses from the server.

69

TCP/UDP

TFTP

Required if server is used as a PXE server for automated client installation.

80

TCP

HTTP

Required temporarily for some bootstrap repositories and automated installations.

443

TCP

HTTPS

Serves the Web UI, client, and server and proxy (tftpsync) requests.

4505

TCP

salt

Required to accept communication requests from clients. The client initiates the connection, and it stays open to receive commands from the Salt master.

4506

TCP

salt

Required to accept communication requests from clients. The client initiates the connection, and it stays open to report results back to the Salt master.

5432

TCP

PostgreSQL

Required to access the reporting database.

5556

TCP

Prometheus

Required for scraping Taskomatic JMX metrics.

5557

TCP

Prometheus

Required for scraping Tomcat JMX metrics.

9100

TCP

Prometheus

Required for scraping Node exporter metrics.

9187

TCP

Prometheus

Required for scraping PostgreSQL metrics.

9800

TCP

Prometheus

Required for scraping Taskomatic metrics.

6.3. 外部出站服务器端口

必须打开外部出站端口,以在 SUSE Multi-Linux Manager 服务器上配置防火墙用于限制服务器可访问的内容。

打开这些端口将允许来自 SUSE Multi-Linux Manager 服务器的网络流量与外部服务通信。

Table 2. SUSE Multi-Linux Manager Server 的外部端口要求
Port number Protocol Used By Notes

80

TCP

HTTP

Required for SUSE Customer Center. Port 80 is not used to serve the Web UI.

443

TCP

HTTPS

Required for SUSE Customer Center.

6.4. 内部服务器端口

内部端口由 SUSE Multi-Linux Manager 服务器在内部使用。只能从 localhost 访问内部端口。

大多数情况下无需调整这些端口。

Table 3. SUSE Multi-Linux Manager Server 的内部端口要求
端口号 备注

2828

Satellite-search API,由 Tomcat 和 Taskomatic 中的 RHN 应用程序使用。

2829

Taskomatic API,由 Tomcat 中的 RHN 应用程序使用。

8005

Tomcat 关机端口。

8009

Tomcat 到 Apache HTTPD (AJP)。

8080

Tomcat 到 Apache HTTPD (HTTP)。

9080

Salt-API,由 Tomcat 和 Taskomatic 中的 RHN 应用程序使用。

32000

与运行 Taskomatic 和 satellite-search 的 Java 虚拟机 (JVM) 建立 TCP 连接时使用的端口。

32768 和更高的端口用作临时端口。这些端口往往用于接收 TCP 连接。收到 TCP 连接请求后,发送方将选择其中一个临时端口号来与目标端口进行匹配。

可使用以下命令来确定哪些端口是临时端口:

cat /proc/sys/net/ipv4/ip_local_port_range

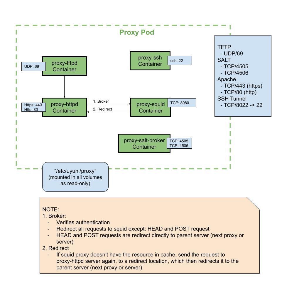
6.5. 外部入站代理端口

必须打开外部入站端口,以在 SUSE Multi-Linux Manager Proxy 上配置防火墙用于防范未经授权访问代理。

打开这些端口将允许外部网络流量访问 SUSE Multi-Linux Manager Proxy。

Table 4. SUSE Multi-Linux Manager Proxy 的外部端口要求
端口号 协议 使用方 备注

22

仅当用户需要通过 Salt SSH 管理代理主机时才需要此端口。

67

TCP/UDP

DHCP

仅当客户端向服务器请求 IP 地址时才需要此端口。

69

TCP/UDP

TFTP

将服务器用作 PXE 服务器进行自动化客户端安装时需要此端口。

443

TCP

HTTPS

Web UI、客户端、服务器和代理 (tftpsync) 请求。

4505

TCP

salt

接受来自客户端的通信请求时需要此端口。 客户端会发起连接,且该连接将保持开启状态以接收 Salt 主控端发出的命令。

4506

TCP

salt

接受来自客户端的通信请求时需要此端口。 客户端会发起连接,且该连接将保持开启状态以向 Salt 主控端报告结果。

8022

使用 ssh-push 和 ssh-push-tunnel 联系方法时需要此端口。连接至代理的客户端会主动向服务器发起签入请求,并通过该端口跳转至目标客户端。

6.6. 外部出站代理端口

必须打开外部出站端口,以在 SUSE Multi-Linux Manager Proxy 上配置防火墙用于限制代理可访问的内容。

打开这些端口将允许来自 SUSE Multi-Linux Manager Proxy 的网络流量与外部服务通信。

Table 5. SUSE Multi-Linux Manager Proxy 的外部端口要求
端口号 协议 使用方 备注

80

用于访问服务器。

443

TCP

HTTPS

SUSE Customer Center 需要此端口。

4505

TCP

Salt

直接或通过代理连接到 Salt 主控端时需要此端口。

4506

TCP

Salt

直接或通过代理连接到 Salt 主控端时需要此端口。

6.7. 外部客户端端口

必须打开外部客户端端口,以在 SUSE Multi-Linux Manager 服务器及其客户端之间配置防火墙。

大多数情况下无需调整这些端口。

Table 6. SUSE Multi-Linux Manager 客户端的外部端口要求
端口号 方向 协议 备注

22

入站

SSH

使用 ssh-push 和 ssh-push-tunnel 联系方法时需要此端口。

80

出站

用于访问服务器或代理。

443

出站

用于访问服务器或代理。

4505

出站

TCP

直接或通过代理连接到 Salt 主控端时需要此端口。

4506

出站

TCP

直接或通过代理连接到 Salt 主控端时需要此端口。

9090

出站

TCP

Prometheus 用户界面需要此端口。

9093

出站

TCP

Prometheus 警报管理器需要此端口。

9100

出站

TCP

Prometheus 节点导出器需要此端口。

9117

出站

TCP

Prometheus Apache 导出器需要此端口。

9187

出站

TCP

Prometheus PostgreSQL 需要此端口。

6.8. 所需的 URL

SUSE Multi-Linux Manager 必须能够访问某些 URL 才能注册客户端和执行更新。大多数情况下,允许访问以下 URL 便已足够:

  • scc.suse.com

  • updates.suse.com

  • installer-updates.suse.com

  • registry.suse.com

  • registry-storage.suse.com

  • registry-store.suse.com

  • opensuse.org

此外,您可能需要访问以下非 SUSE 产品的 URL:

  • download.nvidia.com

  • public.dhe.ibm.com

  • nu.novell.com

You can find additional details on whitelisting the specified URLs and their associated IP addresses in this article: Accessing SUSE Customer Center and SUSE registry behind a firewall and/or through a proxy.

如果您正在使用非 SUSE 客户端,则还可能需要允许访问为这些操作系统提供特定软件包的其他服务器。例如,如果您使用的是 Ubuntu 客户端,则需要能够访问 Ubuntu 服务器。

有关为非 SUSE 客户端排查防火墙访问权限问题的详细信息,请参见 防火墙查错