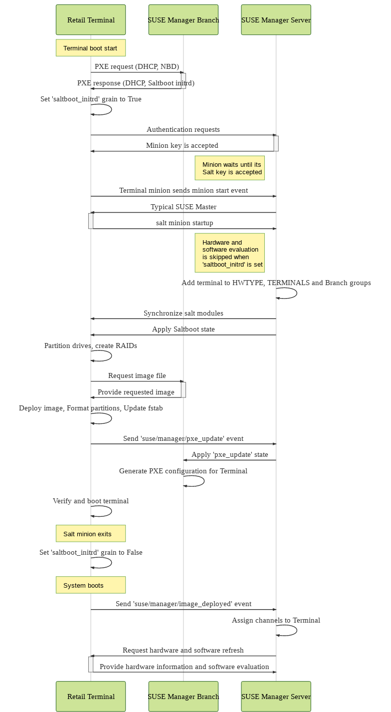
Terminal Boot Process (Saltboot Diagram)

The Saltboot process involves the SUSE Multi-Linux Manager Server, a terminal running the Saltboot initrd, and the branch server providing the Saltboot services to the terminal.

This sequence diagram explains how the three components interact with each other to boot a terminal.

saltboot sequence